¿Qué es DataConstruct?
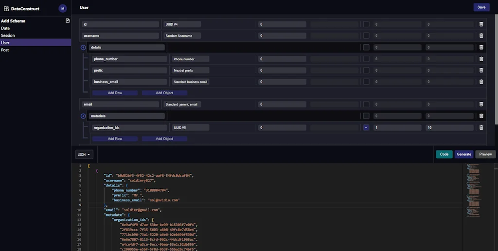
DataConstruct es un generador de datos simulado realista con generación de código y soporte de marco.
Detalles de la herramienta
| Categorías | Software de pruebas y control de calidad |
|---|---|
| Sitio web | www.dataconstruct.io |
| Se hizo popular | 8 de abril de 2024 |
| Plataformas | Web |
| Redes sociales | Twitter · LinkedIn · GitHub |
Preguntas frecuentes sobre DataConstruct
¿Cuándo se hizo popular DataConstruct?
DataConstruct se hizo popular alrededor de 8 de abril de 2024.
¿Qué tipo de herramienta es DataConstruct?
DataConstruct pertenece a las siguientes categorías: Software de pruebas y control de calidad.
Herramientas Software de pruebas y control de calidad relacionadas
Comparar DataConstruct :
No te dejes engañar por videos falsos en redes sociales
El primer verificador de hechos del mundo para redes sociales. Pega cualquier enlace y obtén una puntuación de credibilidad instantánea con fuentes.
Probar FactCheckTool gratis