KleverList

Simplified WooCommerce Customer Sync

★★★★★ 5.0/5 from 1 reviews

What is KleverList?

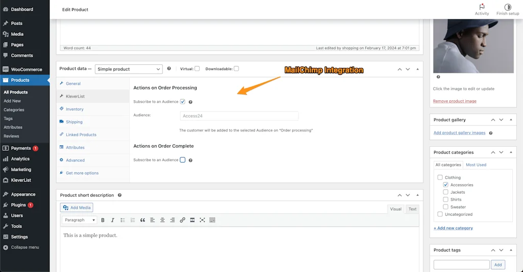
Discover KleverList for WooCommerce: the ultimate plugin for syncing your store with email marketing platforms (Sendy, AWeber, Mailchimp). Boost your campaigns with advanced data integration, customizable settings, and product tagging. Perfect for enhancing customer segmentation!

Tool Details

Categories Ecommerce platforms, Email marketing, Marketing automation platforms, Product add-ons, Wordpress Plugins
Website kleverlist.com
Became Popular March 8, 2024
Platforms Web
Social

Frequently Asked Questions about KleverList

When did KleverList become popular?

KleverList became popular around March 8, 2024.

What is KleverList's overall user rating?

KleverList has an overall rating of 5.0/5 based on 1 user reviews.

What type of tool is KleverList?

KleverList belongs to the following categories: Ecommerce platforms, Email marketing, Marketing automation platforms, Product add-ons, Wordpress Plugins.

Related Ecommerce platforms Tools

Related Email marketing Tools

Related Marketing automation platforms Tools

Related Product add-ons Tools

Related Wordpress Plugins Tools

Compare KleverList :

Don't Get Fooled by Fake Social Media Videos

The world's first fact checker for social media. Paste any link and get an instant credibility score with sources.

Try FactCheckTool Free